Table
Table
Search
프로젝트
•
프로젝트 명 : 북클럽(미정)
•
소개
◦
한 줄 정리 : 온라인 독서모임을 가질 수 있습니다.
◦
내용 : 책을 기준으로 독서 모임이 개설됩니다. 처음 지정된 기간이 종료되면 방은 폭파됩니다.(삭제)
◦
독서모임엔 마음에 드는 구절을 저장할 수 있습니다.
◦
자유게시판에 책에관한 의견도 자유롭게 남길 수 있습니다.
◦
독서 모임에선 책의 이해를 높일 수 있는 퀴즈 에디터도 있습니다.
•
프로젝트 핵심 기술
◦
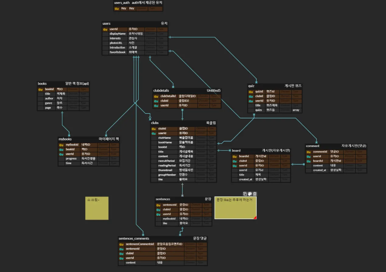
복잡하게 얽힌 관계형 데이터를 관리합니다.
◦
다량의 데이터(도서 api)를 처리하는 능력을 얻을 수 있습니다.
◦
퀴즈 에디터를 만들어볼 수 있습니다.
와이어프레임 & Flow Chart(임베드/링크 선택)
디자인 파일(임베드/링크 선택)
팀 전체 5분 기록 보드 → 작성 후 본인 개인 5분기록보드에 개인화 필수 
Table
주차별
대분류
소분류
Search
발표자료
중간 발표 시연 영상
최종 발표 시연 영상
중간 발표 자료
최종 발표 자료
Goals
싸우지 말자!
Plain Text
복사
Quick Link (자유롭게 작성해주세요)
Time Table
시간 | 월 | 화 | 수 | 목 | 금 |
AM 09:00 - 10:00 | 기술면접
답안작성 | 기술면접
답안작성 | 기술면접
답안작성 | 기술면접
답안작성 | 기술면접
답안작성 |
AM 10:00 - 10:30 | |||||
AM 10:30 - 12:00 | 오전 회의 | 남은 기능 구현 | supabase 결제 | ||
PM 12:00 - 01:00 | 오전 회의 | 남은 기능 구현 | vercel 결제 | ||
PM 01:00 - 02:00 | |||||
PM 02:00 - 03:00 | 남은 기능 구현 | ||||
PM 03:00 - 03:30 | 남은 기능 구현 | ||||
PM 03:30 - 04:00 | 남은 기능 구현 | ||||
PM 04:00 - 05:00 | 남은 기능 구현 | ||||
PM 05:00 - 06:00 | 남은 기능 구현 | ||||
PM 06:00 - 07:00 | |||||
PM 07:00 - 08:00 | |||||
PM 08:00 - 08:30 | |||||
PM 08:30 - 09:00 | TIL & 5분기록 보드 작성 | TIL & 5분기록 보드 작성 | TIL & 5분기록 보드 작성 | TIL & 5분기록 보드 작성 | TIL & 5분기록 보드 작성 |
SA 피드백
캘린더
캘린더 보기
Search
API 명세 - 큰 기능으로 토글화 해서 관리해보세요!
Table
Search


